Building a Large-Scale E-commerce Ecosystem for F&B Gastro

In the demanding world of professional gastronomy, a store is much more than a simple product list – it is an ecosystem that has to connect data from many suppliers, stay constantly up to date and stay clear for busy chefs and restaurateurs.
This case study presents the large-scale online store I’ve built for the Wrocław-based company F&B Gastro: a platform running on IdoSell, powered by 24,361 products from 10 different suppliers and an extensive layer of custom automation and content.

The Foundation:

Product Data as the Core Infrastructure

The project began with one key decision: to treat product data as infrastructure, not a side effect.
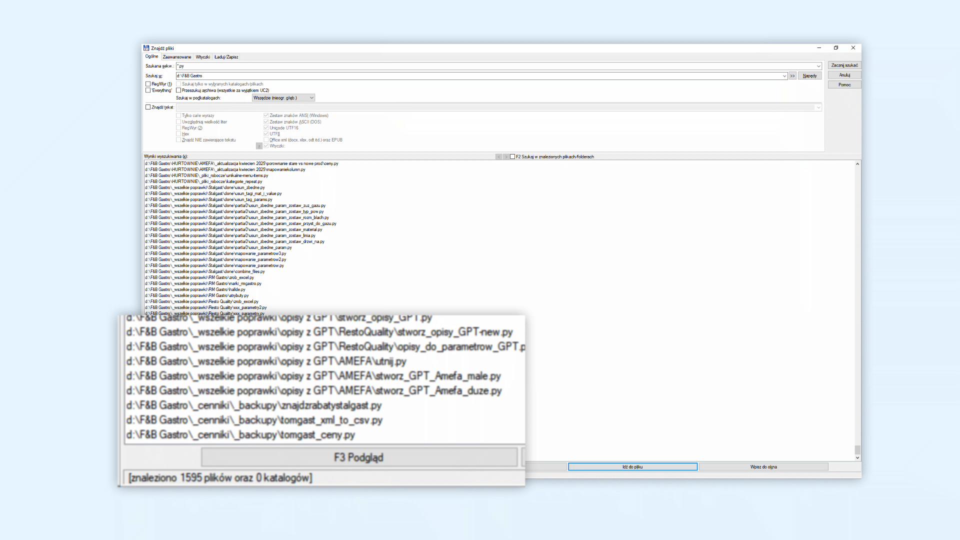
To standardise offers coming from ten suppliers, I created a dedicated data-processing pipeline. Over time this pipeline grew into 1,595 custom Python scripts that convert raw supplier price lists and catalogues into the exact format required by IdoSell. Thanks to this approach, tens of thousands of records can be imported, updated and cleaned in a controlled, repeatable way – without sacrificing data quality.

IdoSell Platform and Automation-Driven Architecture

The entire store is built on the IdoSell platform, which became the backbone for catalogue management, orders and logistics. Around this backbone I designed an automation-driven architecture: Python scripts handle imports, updates and error checking, while additional logic validates prices, availability and category assignments. This setup allows F&B Gastro to react quickly to changes in supplier offers and keep more than twenty-four thousand SKUs synchronised without manual spreadsheet work.

Store Ecosystem Components

  1. Product & Supplier Pipeline: a unified process that merges offers from 10 suppliers into a single catalogue of 24,361 products, with consistent categories, parameters and pricing rules.
  2. Automation Layer (Python): a set of 1,595 Python scripts responsible for cleaning, transforming and enriching supplier data so it matches IdoSell’s structure and business logic.
  3. Cyclical Updates & Maintenance: regular refreshes of offers (prices, availability, new products, discontinued items) ensure the store reflects real-world stock and market changes.
  4. Front-End Experience & Extensions: custom product descriptions, search-optimised content, visual banners and dedicated JavaScript plugins that extend the store’s default functionality.

Mapping & Documenting Workflows

Behind the scenes, every import and update process is mapped and documented: from receiving raw files from suppliers, through Python-based transformation, all the way to importing data into IdoSell and validating it on the front end.
I document how each supplier formats their data, which scripts are responsible for a given transformation and how changes propagate to the live store. This makes the whole system easier to maintain, debug and extend – even when new suppliers join or existing ones change their export formats.

Fusion of Expertise

This project brings together several disciplines: backend automation, e-commerce configuration, UX thinking and content creation.
On a daily basis I not only write scripts and configure the store, but also search the web for missing technical parameters, verify them in manufacturers’ documentation, and turn them into clear product cards. At the same time, I design graphics and banners and create JavaScript plugins that enhance navigation, filtering and promotion logic – so the technical complexity stays hidden behind a straightforward shopping experience.

Conclusion

The development of F&B Gastro’s online store shows how much impact a well-designed data and automation layer can have on everyday business.
Combining 24,361 products, 10 suppliers, 1,595 Python scripts and the capabilities of the IdoSell platform resulted in an e-commerce ecosystem that is both scalable and easy to operate. F&B Gastro can grow its assortment, adjust prices and add new brands without losing control over data quality.

For end users – chefs, restaurateurs and food-service professionals – this translates into a clear catalogue, reliable parameters and a store that simply “works”, even though under the surface it is powered by a complex, constantly evolving engine.

The Process

Building a store on this scale is a step-by-step journey rather than a single launch event. From the first meeting with F&B Gastro, through collecting supplier data, scripting imports, configuring IdoSell and testing the final shopping flow – every stage was designed to reduce manual work and create a stable foundation for long-term growth.

Stage 1.

Identify business goals and suppliers. Analyse existing catalogues, formats and expectations to understand how 10 different sources of data can be merged into one coherent product base.

Stage 2.

Design the data model and automation. Plan how Python scripts will clean, normalise and enrich supplier files so they match IdoSell’s structure and F&B Gastro’s categories and pricing rules.

Stage 3.

Configure the store and content. Set up IdoSell, import products, build navigation, and create product descriptions and banners. Search online for missing technical parameters to make each product card useful for professionals.

Stage 4.

Launch, monitor and iterate. After going live, I continue to run cyclical updates of offers, fine-tune scripts, expand JavaScript plugins and adjust the UX so the store keeps evolving together with F&B Gastro’s business.

Want to see more?